Jeremy Calhoun
Product + Systems Designer

Making messy situations legible,
so better decisions can follow.

Product, systems, and interface design across physical and digital platforms.

Ambulatory Care System case study Multi-Drive Archive case study Food Waste System case study SemanticCreator case study Beta Testing Program case study Guitar case study

Welcome

Thank you for taking the time to review my work. Below is a selection of projects that reflect different parts of how I work within different situations.

Some are product-design problems,
Some are systems-design problems,
And some are rooted in craft, iteration, and judgement.

The methods overlap. The narrative changes with the problem.

Ambulatory Care System Redesign (CSDAWS)
ambiguity + stakeholder navigation + systems framing
Ambulatory Care System Redesign (CSDAWS)
Multi-drive Optical Archive System
systems + orchestration + operational tooling
Multi-Drive Archive case study
Under-Sink Food Waste System V2
product + systems + user experience
Under-Sink Compost System V2
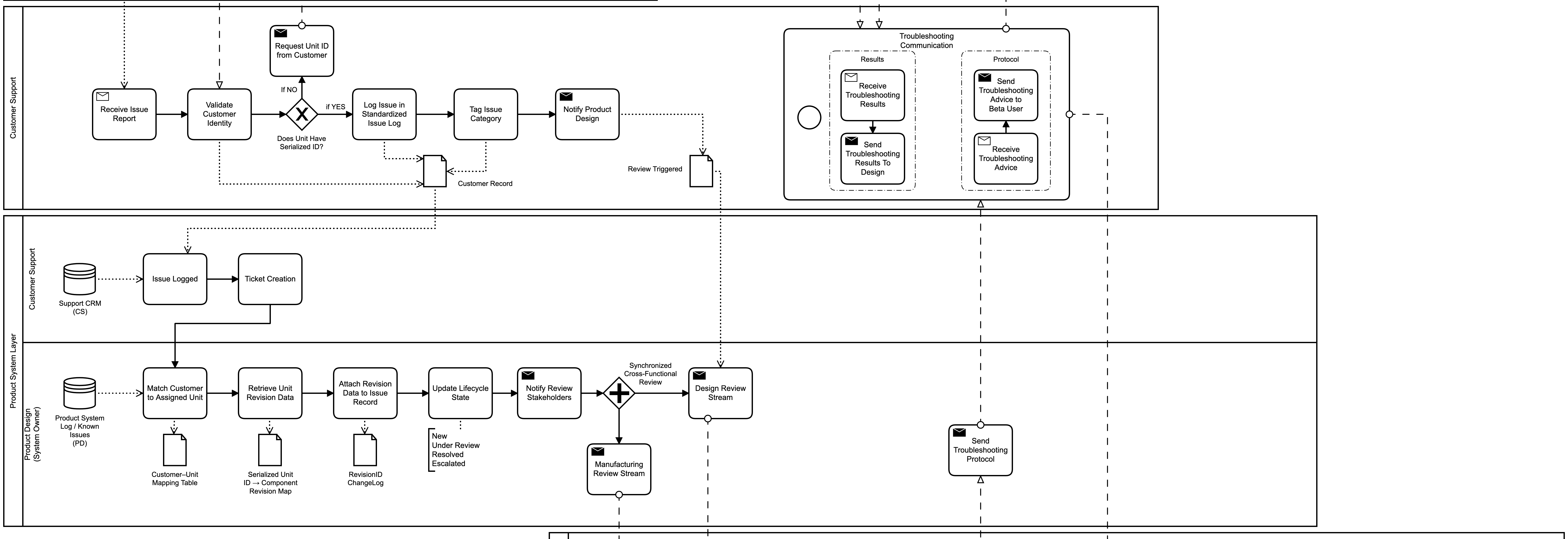
Beta Testing Feedback System
systems coordination + feedback architecture + real-world validation
Beta Testing Feedback System
Electric Guitar and Tooling Build
craft + iteration + precision + judgement
Electric Guitar and Tooling Build

My Process

I live in the messy so you don't have to.

Contact

Feel free to reach out if you have any questions about these or any of my other projects. I'd be happy to hear from you.

Name
Message